Hanki helppo pääsy Google-kirjanmerkkeihisi Chromessa

Jan 21, 2025
Pilvi ja Internet
SÄHKÖISETTÖTÖN SISÄLTÖ

Haluatko helpon tavan käyttää, lisätä ja hallita Google-kirjanmerkkitiliäsi Chromessa? Nyt voit tehdä sen BoogleMarks-laajennuksella.

Asennus

Kun olet aloittanut asennuksen, näet vahvistusviesti-ikkunan. Sinun on napsautettava Asenna, jotta voit viimeistellä BoogleMarksin Chromeen.

Kun laajennuksen asennus on valmis, näet uuden BoogleMarks-työkalupalkin kuvakkeen ja pikaviestin, joka koskee laajennuksen asetusten hallintaa.

Ainoa tapa käyttää BoogleMarksin asetuksia on "Chrome-laajennussivu" ...

Nämä ovat käytettävissä olevat vaihtoehdot BoogleMarksille. Voit valita "Kansionjakajan", mitä nimeä käytetään nimittämättömiin kirjanmerkkikansioihin, "BoogleMarks-kuvakuvat" ja "BoogleMarks-kansio-kuvat".

BoogleMarks toiminnassa

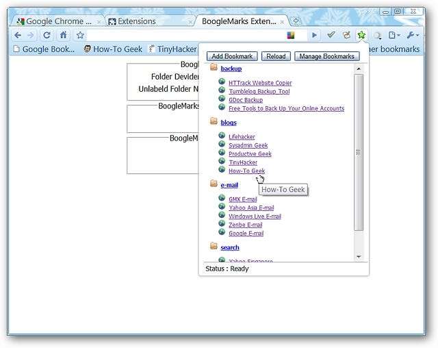
Ensimmäisen kerran, kun avaat "BoogleMarks-pudotusikkunan", se on tyhjä ... Huomaa, että sinulla on kolme "painike-komentoa" käytettävissä pudotusikkunan yläosassa.

Napsauttamalla Lataa uudelleen -vaihtoehtoa kaikki kirjanmerkkisi näkyvät kansioryhmissä sen kirjanmerkkeihin valitsemasi tarran perusteella.

Huomaa: Jos et ole kirjautunut tilillesi, sinua pyydetään tekemään se.

Napsauttamalla "Kansioryhmät" laajennat ne tässä esitetyllä tavalla ... napsauttamalla yksittäisiä kirjanmerkkejä avaat kyseisen URL-osoitteen uudessa välilehdessä. Tiivistä kansioryhmät napsauttamalla niitä.

Huomaa: Joka kerta, kun avaat avattavan ikkunan uudelleen, kirjanmerkkisi "romahtavat", jotta niiden selaaminen olisi helpompaa.

Napsauttamalla avattavassa ikkunassa Hallinnoi kirjanmerkkejä avaat Google-kirjanmerkkitilisi uudessa välilehdessä.

Napsauttamalla "Lisää kirjanmerkki" avattavassa ikkunassa avautuu Lisää kirjanmerkki -välilehti, jotta voit syöttää kaikki tarvittavat tiedot uudelle kirjanmerkillesi.

Johtopäätös

Jos olet halunnut loistavan tavan käyttää Google-kirjanmerkkitiliäsi selatessasi Chromessa, sinun kannattaa kokeilla tätä laajennusta. Kirjanmerkkikokoelman käyttö ja hallinta on nyt niin helppoa ja kätevää.

Linkit

Lataa BoogleMarks-laajennus (Google Chrome -laajennukset)

.entry-sisältö .entry-alatunniste

How To Sync Your Google Chrome Bookmarks

Google Chrome: Bookmarks

How To Access Chrome Bookmarks Faster

How To Use Bookmarks In Google Chrome To Easily Access Your Websites For The Day

How To Remove The Google Chrome Bookmarks Bar

How To Organize Your Google Chrome Bookmarks With Folders

How To Search Bookmarks In Chrome

How To Show Bookmarks On Chrome

How To FINALLY Organize Your Google Chrome Bookmarks Bar 🔖

How To RESTORE DELETED BOOKMARKS On GOOGLE CHROME (2021)

Export & Import Bookmarks In Google Chrome - 2 Methods

Chrome Bookmarks - Tutorial For Beginners

Google Chrome - Bookmarks Tutorial - How To Add Or Make A Bookmark, Delete And Remove On PC Tutorial

How To Recover Chrome Bookmarks Stored Locally On An Old Hard Drive (not Using Google Account)

Where Are Chrome Bookmarks Stored - It Is Simple - How To Find Chrome Bookmarks

Top 14 Google Chrome Tips And Tricks 2021

How To Bookmark A Website In Google Chrome [Tutorial]

Bookmarking In Chrome

How To Manage Chrome Bookmarks Like A Pro (Website Tips)

How-to Bookmark Your Favourite Websites In Google Chrome (2020)


Pilvi ja Internet - Suosituimmat artikkelit

Kuinka laittaa musiikkikokoelmasi verkkoon ja käyttää sitä miltä tahansa laitteelta

Pilvi ja Internet Jul 12, 2025

Musiikin suoratoisto on kuuma uusi asia, ja monet palvelut tarjoavat pääsyn miljooniin kappaleisiin kuukausimaksua vastaan. Jos tietokoneellasi on oma musiikkikokoelmasi, voit lai..


Pysy järkevänä minimoimalla kaikki häiritsevät ilmoitukset älypuhelimellasi ja tietokoneellasi

Pilvi ja Internet Feb 14, 2025

Älypuhelimet ja tietokoneet ovat ilmoituksia tuottavia koneita. Jokainen sovellus haluaa jatkuvasti pingata sinua, keskeyttää elämäsi ja vetää sinut pois ”virtaustilasta”..


Kuinka selvittää, onko sinulla Google Chromen 32- tai 64-bittinen versio

Pilvi ja Internet Nov 11, 2024

Google Chrome on erittäin suosittu lukijamme keskuudessa, mutta tiesitkö, että heillä on nykyään myös 64-bittinen selainversio? Näin voit kertoa käyttämäsi version ja vai..


Oranssin Firefox-valikkopainikkeen ulkoasun mukauttaminen

Pilvi ja Internet Sep 15, 2025

SÄHKÖISETTÖTÖN SISÄLTÖ Oletko kyllästynyt katsomaan oranssia Firefox-valikkopainiketta? Firefoxin käyttöliittymä on täysin muokattavissa, joten voit muuttaa Firefox-val..


Voita nörtti-rakkautesi hauskempien nörtti-ystävien kanssa

Pilvi ja Internet Feb 13, 2025

Ei ole koskaan liian myöhäistä antaa tietyn jonkun tietää, miltä sinusta tuntuu näistä peruskoulutyylisistä nörtti Valentineista. Lähetä ne ystävänpäivänä E-kortein..


Lataa kannettava Chromium-selain helposti

Pilvi ja Internet Feb 2, 2025

SÄHKÖISETTÖTÖN SISÄLTÖ Lähes jokaisella selaimella on nopea pääsy lataussivulle, joka on helppo löytää ja navigoida, mutta Google Chromen avoimen lähdekoodin versio Chromiu..


Asenna Windows Home Server “Vail” VMware Server -palvelimeen

Pilvi ja Internet Aug 10, 2025

Jos olet Windows Home Server -harrastaja, olet todennäköisesti tietoinen uudesta beetakoodista nimeltä Vail. Jos haluat testata sitä huolimatta ylimääräisen koneen hankkimisesta, voimm..


Estä Outlookia Gmail Gmailin IMAP: lla näyttämästä päällekkäisiä tehtäviä tehtävärivillä

Pilvi ja Internet May 29, 2025

Jos käytät Outlookia Gmailin kanssa IMAP: n kautta, olet ehkä huomannut todella ärsyttävän ongelman: jos ilmoitat sähköpostin Outlookissa tai käytät Gmailin Tähti-ominaisuutta, pä..


Luokat